MicroPeckerX LIN Analyzer Plus《S810-MX-LN1》
次世代車載ネットワーク開発に応える多機能LINアナライザ
車載LINバス開発の新たな課題への対応
現代の車載システムでは、CAN/CAN FDネットワークと共にLIN通信が重要な役割を担っています。センサーやアクチュエータの制御、ボディ系ECUの通信など、LINバスは車両の様々な箇所で使用されています。しかし、開発現場では以下のような課題に直面しています。
開発現場が抱える課題
- 簡単にLINネットワークを構築して製品評価がしたい
- 長時間の耐久テストや複雑なシミュレーションパターンの実現が難しい
- 異なるLINリビジョン(1.3〜2.2A)への対応が必要
- CAN/CAN FDとLINを統合した車載ネットワーク全体の評価が求められる
- LIN通信と外部信号(センサー信号、制御信号)を同期させた評価が困難
MicroPeckerX LIN Analyzer Plusによる解決
MicroPeckerX LIN Analyzer Plusは、これらの課題を包括的に解決します。従来製品ユーザーからのご要望を盛り込んで長時間テストに対応。新しくなったハードウェアは耐電圧性能が向上し、開発効率の大幅な向上と高品質な車載システム開発を支援します。 また、DIO/ADインターフェースを搭載し、オプション追加で外部信号との同期モニタリングを実現します。
MicroPeckerX LIN Analyzer Plusの特長
手のひらサイズに凝縮された高機能

どこでも使える小型設計
65mm×35mm×16mmの超小型サイズ。限られたデスクスペースでも快適に作業できます。実験室、車両、生産現場など、様々な場所で同じ環境での作業が可能です。
ライセンスは本体に登録
ライセンスが本体に登録されているため、使用するPCを選びません。チーム内での共有や、複数環境での利用が簡単です。
長時間テストに対応する柔軟な設定
従来製品では実現困難だった長時間の耐久試験を、大幅に拡張されたタイマー機能により簡単に実施できるようになりました。
拡張されたタイマー機能
- スケジュール切り替えタイマー:50ms〜24時間(従来製品:タイマー機能なし)
- フレーム送信間隔:1ms〜3,600,000ms(1時間)(従来製品:最大60秒)
- パターンチェンジタイマー:50ms〜60分(従来製品:最大60秒)
実現できるテストシナリオ例
- 24時間連続動作試験での定期的なスケジュール切り替え
- 実車両の1日の動作パターンを模擬した長時間シミュレーション
- 温度サイクル試験と連動した数時間単位のパターン変更
- スリープ/ウェイクアップを含む実使用環境の再現
これにより、手動介入なしで複雑な長期耐久テストが実施でき、開発工数の大幅削減と評価品質の向上を実現します。
耐電圧性能向上による安全性の確保
新設計ハードウェアによる保護機能
ハードウェア回路を見直し、新設計のハードウェアを採用。
静電気やケーブル逆接続などの突発的な過電圧に対して、以下の保護機能を実装しています。
- ESD(静電気放電)保護
- 逆接続保護
- 過電流保護回路
これにより、実車環境での作業も安心して行えます。
DIO/ADインターフェース搭載で実現する統合評価(オプションライセンス)

外部信号との同期モニタリング
DIO 4ch、AD 1chの外部信号インターフェースを搭載。ECU制御信号や外部センサー信号のリアルタイム監視が可能です。
※:DIO/AD機能を有効にするには、DIO/ADライセンスが必要です。
多彩な活用シーン
- ECU制御信号と外部センサー信号のリアルタイム監視
- 異常検知時の自動LIN通信ロギング
- 評価・解析シーンでの外部信号トリガー
- アナログデータとLIN通信の同期モニタリング
主要機能詳細
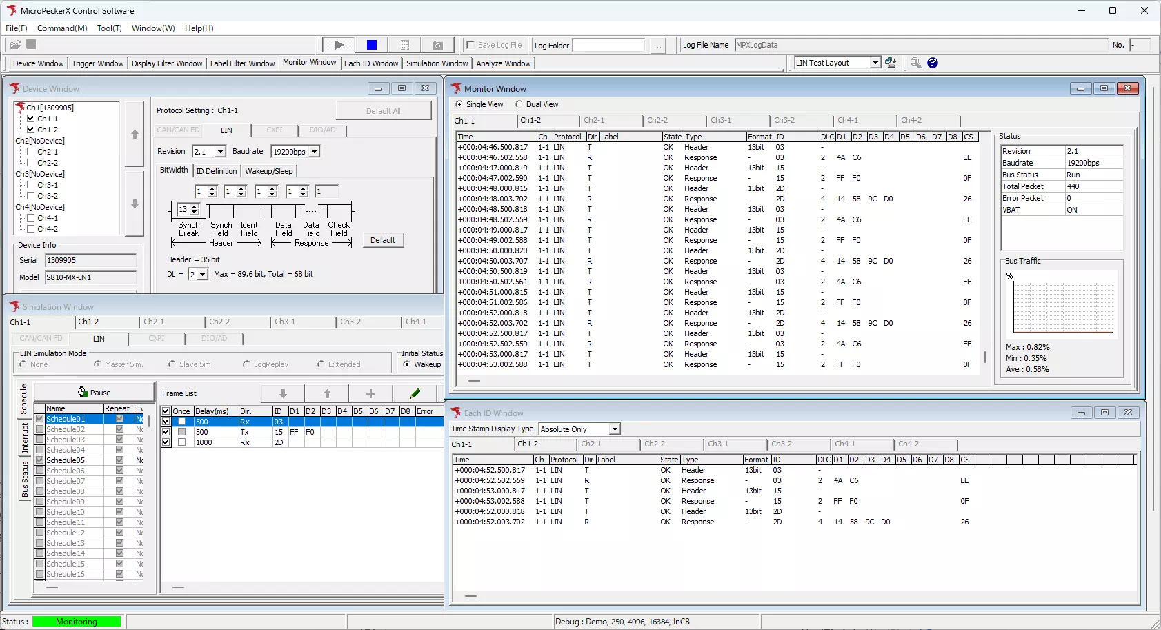
LIN通信モニタリング機能
高精度リアルタイムモニタリング
- タイムスタンプ分解能:1μs
- 最大4ch同時モニタリング(本体4台接続時)
- ヘッダ/レスポンス/エラーフレーム表示対応
- ID毎の最新データ整理表示(Each ID機能)
対応LINリビジョン
LIN 1.3 / 2.0 / 2.1 / 2.2 / 2.2Aに完全対応。幅広いバージョンの車載システム評価が可能です。
マスターシミュレーション機能

| 機能項目 | 仕様 |
|---|---|
| 設定スケジュール数 | 最大32 |
| 設定フレーム数 | 最大64フレーム |
| 送信Delay | 1ms〜3,600,000ms(1時間) |
| スケジュール遷移イベント | タイマー(50ms〜24時間)、ログトリガ、キートリガ |
| エラーフレーム送信 | 各種エラー(SyncBrk、Parity、CheckSum等)設定可能 |
| リアルタイム変更 | 送信中のフレームID、送信有効/無効の変更可能 |
スレーブシミュレーション機能

柔軟なレスポンス設定
- 最大64フレームのレスポンス設定
- ID毎のパターンファイル対応
- エラーレスポンス送信機能
- パターンチェンジイベント(タイマー、フレーム受信、キートリガ)
ログ再生機能
実車走行で取得したログデータ等を基に、シミュレーションデータを送信。開発効率を大幅に向上させます。

実走行データの忠実な再現
- 最大120万レコードのログ再生
- 送信タイミング分解能:1ms
- ループ再生機能
- イベントトリガによる再生開始制御
ログエディタで柔軟なテスト環境を構築
付属のMicroPeckerX Log Editorで、取得したログファイルを自在に編集・加工できます。

- 簡単操作でログレコード編集:1件単位の細かな調整から、複数レコードの一括編集まで対応
- 多彩な編集機能:タイムスタンプ、プロトコル、データの追加・変更・削除が可能
- 効率的なデータ抽出:特定条件(プロトコル、ID、エラー状態など)でログレコードを抽出
- CAN/CAN FD・LIN対応:各プロトコルに特化した編集インターフェース
DIO/ADインターフェース機能(オプション)

DIO/ADライセンス
《S810-MX-DA1》

DIOユニット(計画中)
外部信号との統合評価を実現
DIO 4chとAD 1chの外部信号インターフェースにより、LIN通信と外部信号を同期させた総合的な評価が可能になります。
DIO(デジタル入出力)機能
- 4ch独立設定(入力/出力切替可能)
- 入力時:プルアップ/プルダウン/なし選択可能
- 出力時:Hi/Lo設定、オープンドレイン/プッシュプル切替
AD(アナログ入力)機能
- 1chアナログ入力(0〜3.3V)
- サンプリング周波数:1Hz〜10kHz
- 入力レンジ:5V、15V、40Vから選択可能
- 分解能:12bit
CAN/CAN FDとの同期評価

MicroPeckerX CAN FDアナライザとの連携
MicroPeckerX CAN FDアナライザと連携することで、CAN FD、LIN、アナログ、デジタル信号を含めたECU全体の動きをモニタリング・評価できます。
- 最大8chの同期モニタリング
- タイムスタンプ同期
- 統合ログ解析機能
カスタムアプリケーション開発対応
豊富な開発環境サポート
Windows版/Linux版のユーザーアプリケーション開発向けライブラリを提供予定。既存の開発フローに容易に組み込むことができます。
- Windows版開発ライブラリ(Visual C++、C#、.NET、Python対応)
- Linux版開発ライブラリ
- 豊富なサンプルプログラム提供
従来製品との比較
MicroPeckerX LIN Analyzer Plusは、従来のMicroPecker LIN Analyzerから大幅な性能向上を実現しています。

後継製品:MicroPeckerX LIN Analyzer Plus《S810-MX-LN1》

従来製品:MicroPecker LIN Analyzer《S810-MX-A2》
| 機能項目 | MicroPeckerX LIN Analyzer Plus 《S810-MX-LN1》 | MicroPecker LIN Analyzer |
|---|---|---|
| 対応リビジョン | LIN 1.3/2.0/2.1/2.2/2.2A | LIN 1.3/2.0/2.1 |
| 通信ボーレート | 500bps〜20kbpsを1bps刻みで設定可能 | プリセットのみ |
| スケジュール数 | 最大32 | 最大16 |
| 送信Delay | 1ms〜3,600,000ms(1時間) | 1ms〜60,000ms |
| スケジュール遷移タイマー | 50ms〜24時間 | なし |
| DIO/AD機能 | 搭載(オプション) | なし |
| 耐電圧保護 | ESD/逆接/過電流保護 | 基本保護のみ |
製品仕様
製品パッケージ



| 項目 | 内容 |
|---|---|
| 製品名 | MicroPeckerX LIN Analyzer Plus |
| 製品型名 | S810-MX-LN1 |
| 同梱品 | ・MicroPeckerX本体 ・USB(microB)ケーブル ・同期ケーブル(25cm) ・保証書兼解説書 ・LINアナライザライセンス |
※アプリケーションソフトウェア、ユーザーズマニュアルはWebページからダウンロードとなります。
MicroPeckerX LIN Analyzer Plus 機能仕様一覧
| 項目 | 内容 | |
|---|---|---|
| LINインターフェース | 1ch | |
| 対応チャンネル数 | LIN 1ch/1台、最大LIN 4ch(本体4台)までの同時接続可能 | |
| マルチチャンネル同期機能 | モニタタイムスタンプ同期 | CAN(CAN FD), LIN, DIO, ADを組み合わせて、MicroPeckerX本体4台のモニタデータ時刻同期 |
| シミュレーション送信タイミング同期 | CAN(CAN FD), LIN, DIO, ADを組み合わせて、MicroPeckerX本体4台のシミュレーション時刻同期 | |
| ログ再生送信タイミング同期 | 対応 | |
| LIN通信設定 | 対応リビジョン | LIN 1.3 / 2.0 / 2.1 / 2.2 / 2.2A |
| 通信ボーレート | 以下の選択可能の他、500bps~20kbpsの範囲で1bps毎のカスタム設定可 | |
| LINモニタ機能 | タイムスタンプ分解能 | 1μsec |
| ID/データ表示 | 各種ID、データ値のリアルタイム表示 | |
| フレーム種別 | ヘッダ/レスポンス/エラーフレーム表示対応 | |
| エラーフレーム検出 | SyncBrk.Long、SyncBrk.Short、SyncBrkField、Parity、CheckSum、ShortMsg.(1~8)、Framing | |
| タイムスタンプフォーマット | +MM:SS:HHH.mmm.uuu / +SSSSSSSS.mmmuuu表示選択可能 | |
| LINログタイプ | Header+Response / LIN Frame表示選択可能 | |
| ディスプレイフィルタ | LIN ID指定条件設定可能 | |
| ラベルフィルタ | LIN ID/送受信フレーム/Status/ヘッダ/レスポンス/Wakeup/Sleep/B-Sleep条件設定可能 | |
| Each ID表示 | ID毎の最新ログ表示 | |
| ログ出力先 | ファイル、画面上(最大10万レコード) | |
| ログ書式 | テキスト(CSV)、16進数出力 | |
| ログ分割出力 | 分割なし、ファイルサイズ(1MB~4095MB)、レコード(100行~250万行)、タイマ(1sec~3600sec) | |
| ログトリガモード | フリーRUN、開始トリガ、終了トリガ | |
| ログトリガ条件 | 指定フレーム受信、キー入力 | |
| ノードシミュレーション共通機能 | 送信時間の分解能 | 1msec |
| モニタ開始時ステータス | Wakeup/Sleep選択可能 | |
| マスターシミュレーション送信機能 | 設定スケジュール数 | 最大32 |
| スケジュール名 | 14文字まで入力可能 | |
| スケジュール設定 | 有効/無効、繰り返し | |
| スケジュール遷移イベント種別 | タイマ(50ms~24hour)、ログトリガ、キートリガ、ユーザによる切替え | |
| スケジュール操作 | 一時停止、スケジュール切替え、送信中のID変更 | |
| 設定フレーム数 | 最大64フレーム | |
| 送信Delay | 1ms~3,600,000ms(1時間)の範囲で設定可能 | |
| フレーム種別 | 送信、受信、Wakeupパルス、スリープコマンド 送信と受信にはエラー設定可能 | |
| ヘッダーエラー種別 | SyncBrk.Long、SyncBrk.Short、SyncBrkField、Parity | |
| レスポンスエラー種別 | CheckSum、ShortMsg.(1~8)、Framing(1~CS) | |
| パターンファイル | ID毎に設定可能 | |
| パターンファイルイベント種別 | タイマ(50ms~60min)、フレーム受信トリガ、キートリガ | |
| 割り込み送信設定フレーム数 | 最大16フレーム | |
| 割り込み送信フレーム種別 | 送信、受信、Wakeupパルス、スリープコマンド 送信と受信にはエラー設定可能 | |
| 割り込み送信トリガ種別 | フレーム受信トリガ、キートリガ、なし | |
| Wakeup Wait(Wakeup待ち時間) | 0ms~100msの範囲で設定可能 | |
| スレーブシミュレーション送信機能 | 設定フレーム数 | 最大64フレーム |
| フレーム種別 | レスポンス応答 応答にはエラー設定可能 | |
| レスポンスエラー種別 | CheckSum、ShortMsg.(1~8)、Framing(1~CS) | |
| パターンファイル | ID毎に設定可能 | |
| パターンファイルイベント種別 | タイマ(50ms~60min)、フレーム受信トリガ、キートリガ | |
| ログ再生送信機能 | 送信時間の分解能 | 1msec |
| 先頭フレーム送信オフセット | 0ms~60000msの範囲で設定可能 | |
| ログ再生開始タイミング | モニタ開始、フレーム受信トリガ、キートリガ | |
| 転送モード | リピートモード、単転送モード | |
| LDF読込み | LDFインポート対象 | マスタースケジュール取り込み、スレーブレスポンスID取り込み |
| ログ解析機能 | 解析対象 | LDFシグナル取り込み、バス負荷解析、シグナル解析 |
| フィルタリング | ID/エラーフレーム/ラベル設定可能 | |
| ログ検索 | タイムスタンプ/フレーム/ラベル設定可能 | |
| バス負荷解析 | なし | |
| シグナルモニタ機能 | シグナル設定数 | なし |
| エンコード形式 | なし | |
| モニタ中のシグナル表示 | なし | |
| モニタ中のグラフ表示数 | なし | |
| キャプチャ機能 | モニタログキャプチャ | なし |
ハードウェア仕様
MicroPeckerX本体仕様


| 項目 | 内容 | |
|---|---|---|
| ホストインターフェース | USB 2.0 High Speed(480Mbps) | |
| ホスト動作環境[*1] | PC | IBM PC/AT互換機 |
| OS[*2] | Windows 11(64bit), 10(64bit) | |
| CPU | Intel社製またはAMD社製のx86プロセッサ(Core i5/Ryzen5以上推奨) | |
| ハードディスク | 10Gbyte以上の空き容量[*3] | |
| メモリ | 8Gbyte以上を推奨 | |
| USBポート | USB2.0(High Speed)対応で、接続するMicroPeckerX本体の台数分必要[*4] | |
| 画面解像度 | 1920×1080以上を推奨 | |
| その他 | モニタ、キーボード、マウス | |
| 電源 | USB Bus Power(5V、300mA) | |
| 寸法[*5] | 65(W)×35(D)×16(H)mm | |
| 重量 | 45g | |
| VBAT供給方式 | D-Sub9ピンより外部供給 | |
| VBAT入力電圧範囲 | 8〜24V(絶対最大定格40V)/100mA以内 | |
| ハードウェア保護 | ESD/逆接/過電流保護回路搭載 | |
[*1]:省電力機能を持つPCの場合は、本製品使用中にPCのスリープ、HDDの停止、CPUクロックの低下が発生しないように設定してください。
[*2]:仮想環境での動作は未サポートです。
[*3]:長時間のモニタリングをする場合は、十分なハードディスクの空き容量を確保してください。
[*4]:外付けのUSBハブを用いて接続する場合は、必ずセルフパワー対応機器を選定いただき、外部より電源を供給した上で接続ください。USBハブをバスパワー駆動で接続した場合、動作しない、または不安定になることがあります。
[*5]:寸法には、接続端子の突起部は含まれておりません。
D-Sub9ピン端子仕様

| Pin | Function |
|---|---|
| 1 | DIO4 |
| 2 | DIO2 |
| 3 | ISO-GND |
| 4 | AD |
| 5 | GND(DIO/AD用) |
| 6 | DIO3 |
| 7 | LIN |
| 8 | DIO1 |
| 9 | VBAT |
オプション製品
LIN接続ケーブル

LIN 1ch クリップケーブル《S810-MX-CB3》
持ちやすいICクリップを備えたLINケーブル。細かい端子への接続に便利です。※LINケーブルは別売りです。

DIOドッグ(計画中)《S810-MX-OP1》
アイソレーション付きDIO/ADユニット。ノイズ、過電圧、誤接続によるダメージからMicroPeckerX本体を守ります。